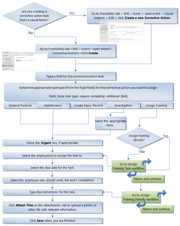
Assign Corrective Actions
This task presumes that you have created an event, investigated the incident, and need to assign corrective action tasks.
You can assign corrective action tasks in two ways:
- Linking to a causal factor on the Causal Analysis screen
- Directly from the Corrective Actions screen
Follow the steps below.

Return to the Add Causal Factors workflow to complete the steps.