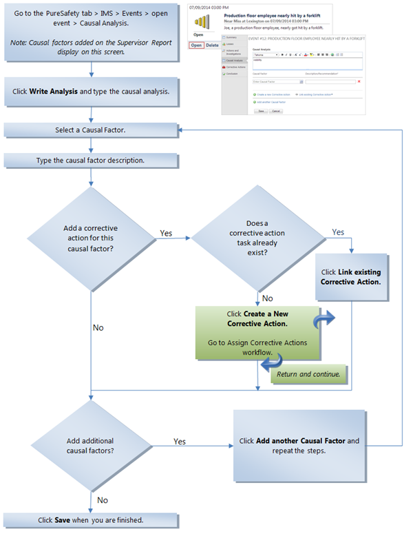
Add Causal Factors
This task presumes that you have created an event, investigated the incident, and need to add information about the factors that led to the incident. From the event record, go to the Causal Analysis screen. Follow the steps on this page.

At the conclusion of this workflow, you will have assigned causal factors and added corrective actions. The corrective actions will likely have included training tasks. You can continue to the Conclude and Resolve the Event workflow.