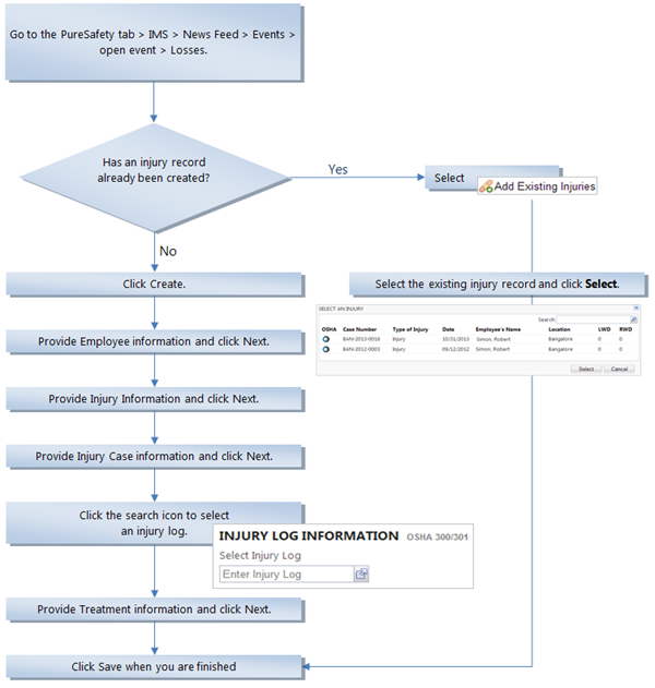
Report Losses
This task presumes that have already created an event from the incident and need to report injuries or damages. From the event record, go to the Losses screen. Follow the steps on this page.

Continue to the Assign Investigation workflow.