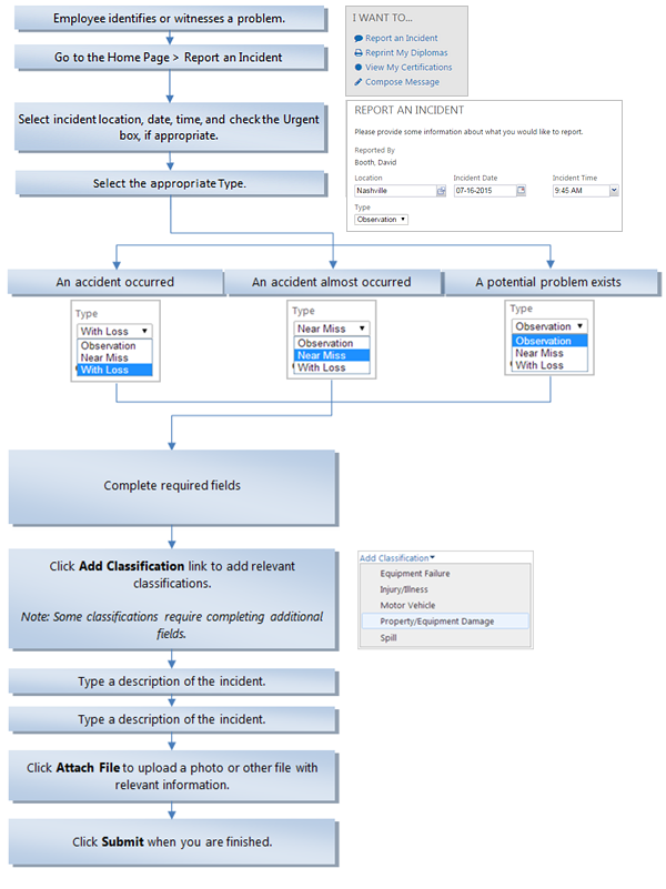
Employee: Report an Incident
This task presumes that you are an employee who is logged into the system and wants to report an incident at your workplace. Follow the steps on this page to report the incident.
Incident reports are submittted by employees
to report an incident, near miss, or a general observation about a condition that could lead
to an incident. There are three types of incidents: observation, near miss, and with
loss.
- Observation. A simple observation reports a condition that could lead to an incident. Observations may be conducted informally or as part of structured processes, such as inspections, audits, and assessments.
- Near Miss. A near miss is a situation that almost resulted in an accident. Under different circumstances, a near miss could have resulted in harm to people, property, materials, or the environment.
- With Loss. A loss is an occurrence that resulted in an injury, illness, spill, property, or equipment damage.

The remaining tasks are for supervisors only. Your supervisor reviews, manages, and resolves your incident submissions.